Documentation Index
Fetch the complete documentation index at: https://docs.comfy.org/llms.txt
Use this file to discover all available pages before exploring further.

视频教程
观看完整演示视频,了解真人验证流程,以及两套 Seedance 2.0 真人支持工作流如何端到端运行。有哪些不同
- 真人题材 + 电影级控制 — 在保持人物可信的前提下,控制镜头运动、光照与场景变化
- 人物一致性 — 面部特征与整体外观在运动、运镜和转场中保持稳定
- 原生音画同步 — 视频与音频(对白、环境、音乐)一起生成,口型与表情更稳定
- 多参考素材引导 — 支持混合文本与最多 9 张图片、3 段视频、3 段音频,锁定外观、动作与节奏
在 ComfyUI 中如何完成真人验证
在 Seedance 2.0 生成中出现真人之前,需要先完成真人验证。该流程用于防止冒用与未经授权的肖像使用,由字节跳动侧提供并符合正在形成的 AI 透明度监管要求。整个流程由 ComfyUI 内的 ByteDance Create Image/Video Asset 节点驱动,你只需要短暂离开 ComfyUI,在手机或浏览器中完成活体检测即可。
首次运行(需要验证)
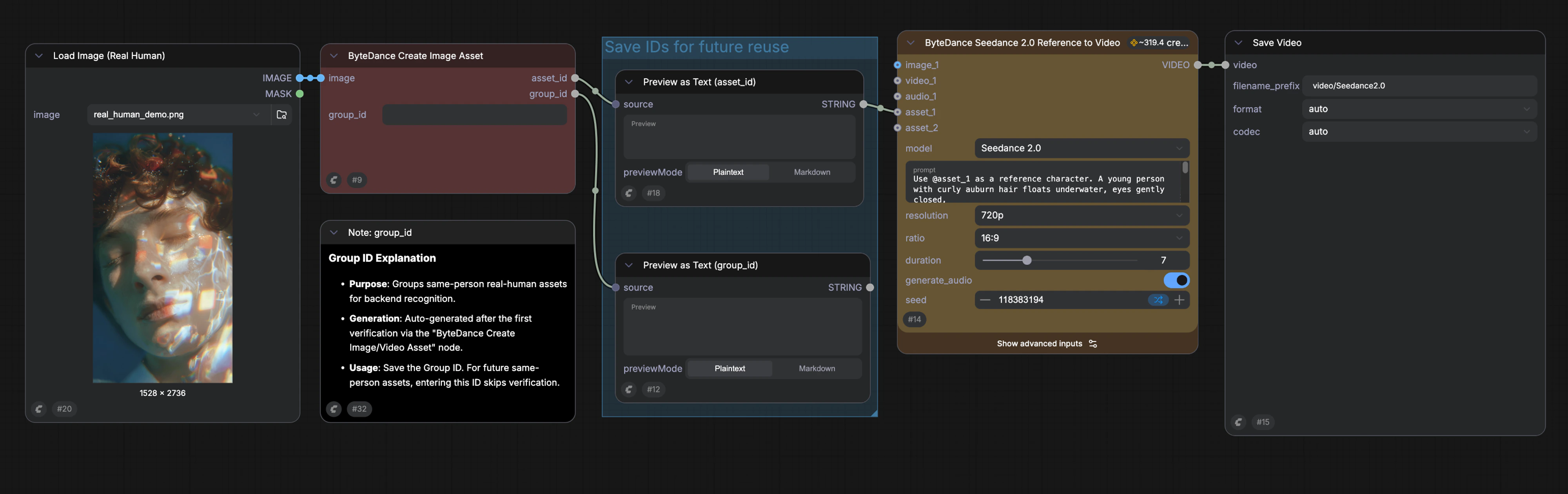
- 在 ComfyUI 中,将 ByteDance Create Image/Video Asset 节点加入工作流并上传人物图片
- 运行工作流 — ComfyUI 会返回字节跳动提供的验证链接
- 在手机或浏览器中打开链接,完成真人活体验证(通常少于 1 分钟)
- 验证通过后返回 ComfyUI — 节点输出将包含已验证的素材资产
验证流程截图
步骤 1 — 上传素材并运行,开启真人验证流程



- Group ID — 代表已验证的人物。请保存它,以便后续复用同一人物身份而无需再次验证
- Asset ID — 代表本次上传的具体素材资产。将其连接到 Seedance 2.0 视频生成节点即可生成该人物的视频;也可以在多个工作流中复用
后续上传(通常可跳过验证)
- 在 ComfyUI 中使用 ByteDance Create Image/Video Asset 节点上传同一人物的新图片或视频
- 在节点中输入已保存的 Group ID
- 运行后,字节跳动会将新素材的人脸特征与首次验证进行比对
- 若识别为同一人,新素材将自动激活并返回到 ComfyUI,可直接用于 Seedance 2.0 视频生成
使用已存在的 Group ID 跳过验证
首次使用真人素材需要完整认证;后续若上传已认证人物图片,输入 Group ID 且系统识别为同一人,可跳过真人验证。
可用工作流
ComfyUI 提供两套预置的 Seedance 2.0 真人支持模板。两者都会将 ByteDance Create Image/Video Asset 节点与 Seedance 2.0 视频生成节点串联起来,实现一次运行完成“验证 + 生成”的闭环。Seedance 2.0 真人支持 参考图生成视频(R2V)
使用已验证的人物图片(可选额外参考图片、视频或音频)驱动 Seedance 2.0 生成保持真人身份一致的视频。Seedance 2.0 真人支持 R2V 工作流
获取 Seedance 2.0 真人支持 Reference-to-Video 工作流文件。
Seedance 2.0 真人支持 首尾帧生成视频(FLF2V)
提供已验证的起始帧与结束帧,在保持真人身份一致的前提下生成中间视频。Seedance 2.0 真人支持 FLF2V 工作流
获取 Seedance 2.0 真人支持 First-Last-Frame-to-Video 工作流文件。