
- Unique Aesthetic Style: Focuses on generating images with unique aesthetics, avoiding common “AI look” appearance
- Natural Details: Does not produce blown-out highlights, maintaining natural detail representatio
- Exceptional Realism: Provides outstanding realism and image quality
- Fully Compatible Architecture: Fully compatible architecture design with FLUX.1 [dev]
Flux.1 Krea Dev ComfyUI Workflow
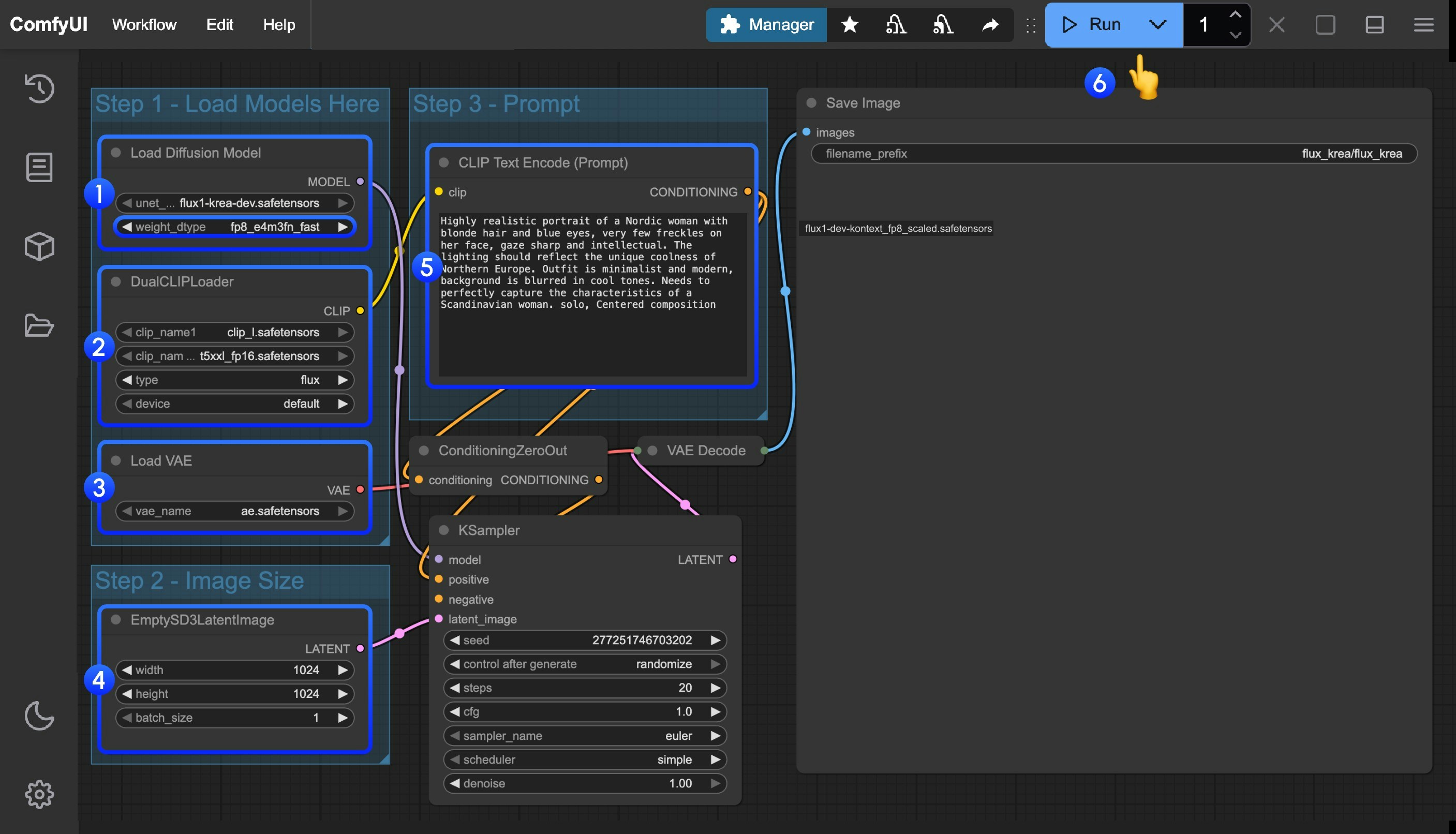
1. Workflow Files
Download the image or JSON below and drag it into ComfyUI to load the corresponding workflow
Download JSON Workflow
2. Manual Model Installation
Please download the following model files: Diffusion model If you want to pursue higher quality and have enough VRAM, you can try the original model weightsThe
flux1-dev.safetensors
file requires agreeing to the black-forest-labs/FLUX.1-Krea-dev agreement before downloading via browser.- clip_l.safetensors
- t5xxl_fp16.safetensors Recommended when your VRAM is greater than 32GB.
- t5xxl_fp8_e4m3fn.safetensors For Low VRAM
3. Step-by-step Verification to Ensure Workflow Runs Properly
For low VRAM users, this model may not run smoothly on your device, you can wait for the community to provide FP8 or GGUF version.

- Ensure that
flux1-krea-dev_fp8_scaled.safetensors
orflux1-krea-dev.safetensors
is loaded in theLoad Diffusion Model
nodeflux1-krea-dev_fp8_scaled.safetensors
is recommended for low VRAM usersflux1-krea-dev.safetensors
is the original weights, if you have enough VRAM like 24GB you can use it for better quality
- Ensure the following models are loaded in the
DualCLIPLoader
node:- clip_name1: t5xxl_fp16.safetensors or t5xxl_fp8_e4m3fn.safetensors
- clip_name2: clip_l.safetensors
- Ensure that
ae.safetensors
is loaded in theLoad VAE
node - Click the
Queue
button, or use the shortcutCtrl(cmd) + Enter
to run the workflow